• 元宇宙:本站分享元宇宙相關資訊,資訊僅代表作者觀點與平臺立場無關,僅供參考.

    元宇宙熱訊周報2022.10.31~11.06

    • 全元宇宙Allmetaverse
    • 2022年11月07日09時


    OpenSea 將推出鏈上創作者費用強制執行可選工具

    11 月 6 日,OpenSea 發文表示,考慮到當前的創作者費用(版稅)機制是不可持續性的,且創作者費用是 Web3 的一項重要創新,因此將為新 NFT 系列推出可選的鏈上創作者費用強制執行工具,11 月 9 日 0:00 開始 OpenSea 將為新 NFT 系列通過版稅強制執行等類似工具征收創作者費用,未使用該工具的新 NFT 系列不會收取版稅。在未來幾個月內 OpenSea 將推出更多工具改善鏈上執行。

    OpenSea 表示,考慮到對現有 NFT 系列進行鏈上強制版稅費用執行的困難程度,至少在 2022 年 12 月 8 日之前不會對現有系列進行任何更改。


    圖片來源:Opensea


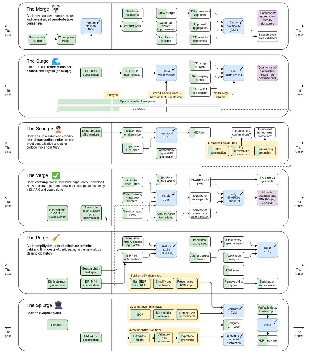
    V 神發布新版以太坊發展路線圖

    11 月 5 日,以太坊聯合創始人 Vitalik Buterin 在社交媒體發布新版以太坊發展路線圖,其中主要變化包括:1、合并已經完成,不僅僅是關于“verkle trees”,也關于“驗證”,最終階段是“完全 SNARK”的以太坊;2、新增“The Scourge”,確保可以和公平可信的中立交易、解決 MEV 問題;3、作為第 2 階段合并程碑的單時隙確定性(single-slot finality)。


    圖片來源:Twitter


    多鏈 NFT 交易市場 Rarible 提議為 Doodles 建立定制的 NFT 市場

    11 月 4 日,多鏈 NFT 交易市場 Rarible 在 Doodles 社區發起提案,提議在 Rarible Protocol 上為 Doodles 建立定制的 NFT 市場。根據提案,該 NFT 市場將展示 Doodles 生態系統中的所有收藏品,包括 Doodles、Space Doodles、Genesis Box、Dooplicator 和任何未來的官方 NFT,且平臺費為 0。如果提案得到通過,Rarible 團隊將在 4 周內執行。

    工業元宇宙創新發展三年行動計劃:打造100個工業元宇宙標桿應用

    11 月 4 日,工業元宇宙協同發展組織、 工業和信息化部工業文化發展中心發布《工業元宇宙創新發展三年行動計劃(2022-2025)》。該計劃提出力爭通過3年的努力,以工業元宇宙的技術儲備、標準研制、應用培育和生態構建為目標,通過創新能力提升等四項行動,實現3個 100:形成100個可復制的典型案例,為應用推廣提供標準模板;打造100個工業元宇宙標桿應用,提供元宇宙在工業領域的高水準落地示范;建設100個賦能創新中心,并推動建設一批“工業元宇宙+垂直行業”的工業元宇宙開放平臺。


    元宇宙產業委員會:不得以虛擬貨幣作為數字藏品發行交易的計價和結算工具

    據 11 月 4 日報道,中國移動通信聯合會元宇宙產業委員會發布關于鼓勵數字藏品發展和第三次自律規范的通知,其中提出,不得通過分割所有權或者批量創設等方式削弱數字藏品非同質化特征,變相開展代幣發行融資(ICO)。不得為數字藏品交易提供集中交易(集中競價、電子撮合、匿名交易、做市商等)、持續掛牌交易、標準化合約交易等服務,變相違規設立交易場所。不得以比特幣、以太幣、泰達幣等虛擬貨幣作為數字藏品發行交易的計價和結算工具。要對發行、售賣、購買主體進行實名認證,確保證照齊全,資質完善。妥善保存客戶身份資料和發行交易記錄,積極保護消費者權益,積極配合反洗錢工作。


    武漢正式發布元宇宙產業方案,涉及 NFT 類的內容被刪除

    11 月 3 日,武漢市人民政府正式發布了《關于印發武漢市促進元宇宙產業創新發展實施方案(2022—2025 年)的通知》。對比 2022 年 8 月武漢市對外公開征求意見的《武漢市元宇宙產業創新發展實施方案(2022—2024 年)(征求意見稿)》,正式公布的方案在內容上有較大的修改。征求意見稿中,在社會引起一定關注的涉及 NFT 類的內容,在正式方案中被刪除。

    方案中提到,元宇宙產業創新發展,力爭到 2025 年,高水平建成 2 個以上元宇宙產業基地、3 個以上元宇宙重點平臺,聚焦重點行業領域打造 50 個以上元宇宙典型應用場景和項目,培育引進 200 個以上元宇宙創新企業,建成創新鏈、產業鏈、價值鏈協同發展的我國元宇宙創新發展先導區與核心區。

    方案中的重點任務是圍繞強化元宇宙技術創新,鼓勵元宇宙內容創作,加速元宇宙產品培育以及推動元宇宙行業應用四項。在政策上強化組織保障和政策扶持,并在注重載體建設、完善基礎設施的同時加強數據管理。


    Game Space 成立新基金 GameFi Future Fund,將專注于 GameFi 3.0 行業

    據 11 月 3 日報道,“GameFi 即服務”平臺 Game Space 宣布成立新基金 GameFi Future Fund,初始規模為 1000 萬美元,該基金將專注于下一代 GameFi 3.0 行業,主要投資和孵化 GameFi 和 NFT、PFP、DID 項目,旨在幫助優質項目在基礎設施、營銷、運營和交易等方面發展。

    GameFi Future Fund 認為未來 GameFi 3.0 將更加注重游戲品質、游戲體驗、NFT + 更合理的“Play to Earn +Play for Fun +AAA 游戲”模式,該基金將重點投資“GameFi 即服務”游戲工作室、基于 Web3 的游戲發行商和運營渠道、以及各種基礎設施和中間件。


    Yuga Labs 宣布即將推出元宇宙 NFT 開放標準

    據 11 月 3 日報道,Yuga Labs 宣布即將推出元宇宙 NFT 開放標準,以使 NFT 能夠在 Otherside 和其他元宇宙之間遷移。BAYC 創始人 Greg Solano 表示,有些標準很快會推出,有些會在明年推出,這是“任何人都可以采用并能在其之上構建”的開放標準,最終目標是創建一個開放的世界。


    中移動跨元宇宙物品處理專利公布,可實現跨虛擬世界交易

    據 11 月 3 日消息,咪咕文化科技有限公司、中國移動通信集團有限公司“跨元宇宙物品處理方法、裝置、設備和存儲介質”專利公布。專利摘要顯示,所述方法包括:檢測到第一虛擬世界對公有鏈上物品的出售請求時,確定與物品匹配的第二虛擬世界的交易鏈;若物品在交易鏈為未上鏈狀態,則在交易鏈上創建物品的非同質化通證產品,并創建非同質化通證產品的在交易鏈上的智能合約。該發明能夠實現多個虛擬世界之間的物品轉移。


    圖片來源:企查查


    華納兄弟將推出《權力的游戲》系列 NFT

    據 11 月 3 日報道,華納兄弟宣布將于今年冬天推出 HBO 劇集《權力的游戲》系列 NFT,并與 Nifty 的平臺合作。據悉,NFT 系列可能會在 2023 年之前上市,并將被稱為“權力的游戲:建立你的王國”。NFT 將允許持有者創建領域頭像(與該系列相關)并可以訪問系列中的額外物品以完成他們的頭像。NFT 持有者有資格為他們的頭像獲得虛擬武器,積累隊友,并優化他們的位置和角色,這將允許持有者建立自己的王國。目前,華納兄弟尚未透露有關該系列定價的詳細信息。


    OpenSea 推出兩項新的 NFT 防盜功能

    據 11 月 3 日報道,OpenSea 推出兩項新功能以防止 NFT 被盜。其中一種功能將支持主動掃描網址,以防止惡意鏈接;另一個功能則是會自動檢測和標記可能被盜或移動軌跡可疑的 NFT,并禁止其在平臺上的交易。OpenSea 表示,目前正在與 NFT 領域的其它公司合作以減少詐騙行為。


    蘇富比正在拍賣 5 只“無聊猿”BAYC NFT

    據 11 月 3 日消息,該全球知名拍賣行已于 11 月在紐約舉行一場 NFT 展示拍賣會,其中將拍賣 5 只“無聊猿”BAYC NFT,分別是 BAYC #8331、#7724、#1598、#7610 和 BAYC #8636,這些 BAYC NFT 的當前持有者為知名無聊猿社區成員“Prepstothepros”。根據蘇富比透露,相關拍賣活動已經開始,每只“無聊猿”BAYC NFT 的起拍價為 7.5 萬美元,另外還有 CLONE X 和 DeeKay NFT 也在同步拍賣,本次活動將于美國東部標準時間 11 月 9 日下午 2 點(北京時間 11 月 10 日凌晨 2 點)結束。


    Instagram 將內置 NFT 鑄造和交易功能

    據 11 月 3 日報道,Meta 宣布旗下社交平臺 Instagram 正在通過其應用程序開發 NFT 鑄造和銷售功能,允許用戶設計鑄造 NFT 并通過 Instagram 進行銷售。Instagram 還將從 OpenSea 獲取 NFT 元數據,使用戶可以在 Instagram 上查看 NFT 信息。

    據悉,Instagram 將首先支持 Polygon 網絡的 NFT。Meta 將首先向指定的藝術家和內容創作者開放新的 NFT 功能,未來會將這些功能提供給更廣泛的用戶。Meta 的商業和金融科技主管 Stephane Kasriel 表示,Meta 在 2024 年之前不會收取創建或銷售 NFT 的費用,并計劃在啟動時為買家支付 Gas 費用,但任何應用內交易仍需繳納應用商店收取費用。


    江蘇衛視將在11與9日開播元宇宙音樂歌會——《2060元音之境》

    11 月 2 日,江蘇衛視《2060元音之境》正式官宣,將 11 月 9 日 21:20 正式亮相。據悉,這場元宇宙原創音樂歌會將邀請潘瑋柏、張含韻、蕭敬騰、劉雨昕四位歌手,并與他們分別打造出虛擬形象“潘月半”、“張小花”、“布魯先生”、“調皮蛋”四個虛擬形象。在節目里,這些虛擬形象將在舞臺上展開巔峰對決。


    圖片來源:搜狐


    GameStop NFT 市場在 Immutable X 上線,支持 Web3 游戲資產

    據 11 月 1 日報道,GameStop 宣布其 NFT 市場已在 Immutable X 上正式上線。GameStop NFT 市場將提供基于 Immutable X 的游戲(Gods Unchained、Guild of Guardians 和 Illuvium 等)資產,包括代幣化的可交易物品,例如數字交易卡和可定制的土地等。據此前報道,今年 7 月,視頻游戲零售商 GameStop 的 NFT 市場 GameStop NFT 向公眾開放進行 Beta 測試,允許游戲玩家、創作者、收藏家和其他社區成員購買、出售和交易 NFT。




    區塊鏈教育培訓平臺 AlmaBetter 完成 270 萬美元種子輪融資,Kalaari Capital 參投

    據 11 月 4 日報道,專注于提供區塊鏈、軟件開發等領域的教育培訓及技能提升平臺 AlmaBetter 宣布完成 270 萬美元種子輪融資,Kalaari Capital、Vidit Aatrey、Sanjeev Kumar、Rajesh Yabaji、Varun Alagh 和 Rahul Dalmia 等天使投資人參投。


    DeFi 收益平臺 Texture 完成 500 萬美元融資,P2P Capital 和 Sino Global 領投

    據 11 月 4 日報道,DeFi 收益平臺 Texture 完成 500 萬美元融資,P2P Capital 和 Sino Global 領投,Wintermute、Semantic Ventures 和 Jane Street Capital 等參投。資金以穩定幣 USDC 籌集,估值未披露。

    據介紹,Texture 是一個運行在 Solana 區塊鏈上的 DeFi 平臺,第一個產品為那些希望持有 SOL 代幣的人提供了更高的收益。

    Texture 目前正在進行私人測試,一旦審計完成,Texture 將向公眾開放,可能會在年底前完成。


    游戲元宇宙項目 MT Tower 完成 300 萬美元種子輪融資

    據 11 月 4 日報道,新興生活方式及游戲元宇宙項目 MT Tower 宣布完成 300 萬美元種子輪融資,投資方信息暫未披露,該公司曾通過兩輪融資募集到 100 萬美元(首筆 40 萬美元,第二筆 60 萬美元)。MT Tower 是一個基于 Polygon 區塊鏈的 Web3 及元宇宙項目,旨在虛擬空間中構建社交媒體平臺,該團體透露其原生實用代幣 MT Token 將在未來幾月內在兩家頭部加密貨幣交易所上市。


    Web3 社交協議 Lens Protocol 獲 FTX Ventures 投資,具體金額暫未披露

    據 11 月 4 日報道,加密行業巨頭 FTX 旗下風險投資部門 FTX Ventures 已對 Web3 社交協議 Lens Protocol 進行了投資,但拒絕透露具體投資金額。Aave Protocol 和 Lens Protocol 背后開發團隊發言人證實了 Lens Protocol 正在募集資金,但沒有確認本輪融資的規模以及融資交易的結束時間。據悉,自 2022 年 2 月發布以來,超過 50 個應用程序使用了 Lens Protocol,其具有一般的社交媒體功能,允許應用程序插入用戶擁有的社交數據,通過 NFT 實現認證和貨幣化。


    實物藏品 NFT 公司 Courtyard 完成 700 萬美元融資

    據 11 月 3 日報道,實物藏品 NFT 公司 Courtyard 完成 700 萬美元種子輪融資,NEA 領投,參投方包括 Y Combinator、OpenSea Ventures、VaynerFund、Brink's、Cherry Ventures 和數位天使投資人。

    Courtyard 是 Y Combinator 2022 年冬季加速器計劃項目之一,旨在將一些貴重的實物收藏品鑄造成具有數字所有權的 NFT,每個實物藏品都會經過認證、投保并存儲在保險庫中。目前 Courtyard 已經推出了一個運動鞋 NFT 市場,后續將會拓展至豪車和藝術品領域。




    Animoca Brands 首席執行官:沒有 Web3 就沒有元宇宙

    據 11 月 6 日報道,Animoca Brands 首席執行官 Robby Yung 在參加里斯本網絡峰會期間表示,沒有 Web3 就沒有元宇宙,因為你需要交易層,從而在內容之間實現互操作性。他補充說,Animoca Brands 正在這方面制定標準,并牽頭成立了“開放元宇宙聯盟”,致力于建立元宇宙中的互操作性標準。這些標準將使在一個元宇宙平臺上購買的 NFT 內容,能夠與另一個平臺無縫集成。

    此外,Robby Yung 認為 VR 只是“一個平臺”,可以通過它訪問元元宇宙;對于 Meta 將元宇宙定義為“類似于 VR”,Yung 認為這是“一個錯誤”。


    V 神:Musk 領導的 Twitter 可能面臨更多市場競爭

    據 11 月 5 日報道,以太坊創始人 Vitalik Buterin 在新加坡金融科技節上發表講話稱,Musk 在推動更好的社交媒體體驗的過程中,市場可能會出現更多 Twitter 的競爭對手。并表示,他“希望在未來 5 到 10 年內,會出現某種更好的社交媒體平臺,無論是 Twitter 自身,還是大量涌現的替代平臺,我們甚至可以同時看到兩者”。

    V 神還表示:“Musk 可以讓 Twitter 變得非常棒或非常糟糕,而后一種情況可能為其他人提供了創造真正偉大事物的機會”。他補充道,Twitter 也可能最終介于這兩個極端結果之間。


    萬維網之父:“Web3 根本不是 Web”

    據 11 月 4 日報道,發明萬維網的計算機科學家蒂姆伯納斯 - 李(Tim Berners-Lee)在里斯本舉行的網絡峰會技術會議上表示,他并不認為區塊鏈是構建下一代互聯網的可行解決方案,并稱人們經常將 Web3 與 “Web 3.0” 混為一談,后者其實是他關于重塑互聯網的提議。蒂姆伯納斯 - 李解釋說:“除了流行語之外,您必須了解術語的實際含義,真正的恥辱是,以太坊那些人用了 Web3 這個詞,但事實上,Web3 根本不是 Web。” 蒂姆伯納斯 - 李并不是唯一一個對 Web3 持懷疑態度的科技巨擘,此外 Twitter 聯合創始人 Jack Dorsey 和特斯拉 CEO Elon Musk 都對此概念提出過質疑。


    藍色光標熊劍:勇于嘗試元宇宙營銷的企業,在未來品牌運營上會有更多先發優勢

    11 月 2 日,溫州元宇宙月系列活動之《數字藏品+虛擬人:元宇宙營銷新策略》論壇在溫州召開,藍色光標副董事長熊劍分享稱,在內容、流量和交互性上看,元宇宙是下一代的超級媒介。元宇宙技術已經在重塑“內容生產呈現”與“用戶交互邏輯” 。越來越多的品牌在嘗試包括虛擬人、虛擬物、虛擬場景的營銷,而藍色光標與品牌方開了幾千場研討會。元宇宙或許還要幾年才能真正到來,但好的營銷形式,讓品牌年輕化的方式,與用戶更好互動的方式,它一定受企業關注。而今天勇于嘗試的企業,這會為它未來品牌運營帶來更多的先發優勢。


    Meta 亞太區副總裁 Dan Neary:到 2031 年,元宇宙有可能為亞太地區貢獻 1 萬億美元

    10 月 31 日,在香港金融科技周上,Meta 亞太區副總裁 Dan Neary 表達了他對香港和亞太地區金融業的驚人增長以及 Web3 技術和元宇宙的興奮。他表示,Meta 將元宇宙視為社交連接中互聯網的下一個演變。元宇宙是一種數字連接,可以通過任何設備、任何地點和任何人進行評估。Neary 說,元宇宙更加身臨其境,并且具有改變世界的力量。比如,我們和互聯網的關系一直都是看屏幕,但有了元宇宙,他相信人們會生活在互聯網中,成為其中的一部分。

    Neary 還提到,元宇宙在三個維度上會有不同的感覺——存在、持久性和互操作性。最近的一項研究表明,到 2031 年,元宇宙有可能為全球經濟貢獻 3 萬億美元,僅亞太地區就有 1 萬億美元。元宇宙在不同行業的早期應用,一些銀行推出了 VR 應用程序,還有一些正在使用加密貨幣。



    - END -
    本文由全元宇宙Allmetaverse 撰寫
    作者:元開心
    素材整理來自新聞及網絡
    未經允許,請勿轉載
    文章開白/投稿/合作 請聯系
    微信:HeartyConsulting
    合作郵箱:
    aaronzheng@heartytech.com
    感謝轉發~


    掃描下方二維碼
    加好友備注【姓名+公司+職務】即可入群

    Copyright © 2021.Company 元宇宙YITB.COM All rights reserved.元宇宙YITB.COM

    国产欧美另类精品久久久